• © Goverland Inc. 2026
  • v1.0.8
  • Privacy Policy
  • Terms of Use
EverclearEverclearby0xD976faAa19135dB4B846e43DdAaA9C66db842B7B0xD976…2B7B

Executable CGP 33 — V4 Protocol Upgrade Reward Proposal

Voting ended 7 months agoSucceeded

Disclaimer: condensed due to message limits, for full version refer to the link to Forum discussion.

Abstract

This proposal introduces the next upgrade to Everclear, combining its hub-and-spoke clearing architecture with the solver framework developed by Proxima Labs and later open-sourced.

The result: increased clearing flows, lower operating costs, and efficient solver rebalancing handled transparently in the background. V4 strengthens Everclear’s role as the default cross-chain clearing layer and advances the DAO’s vision of scalable, user-friendly interoperability.

Motivation & Rationale

Connext Foundation, in partnership with Proxima Labs, is developing a major upgrade to the Everclear Protocol. V4 addresses limitations in the Chimera architecture and delivers substantial improvements for solvers:

  • Modular Gateway: Multiple messaging providers per chain, reducing costs and accelerating new network launches (including non-EVM).
  • Cross-Asset Settlement (CCAS): Native cross-asset and multi-representation settlement inside Everclear, eliminating reliance on external DEXs.
  • Fast-Path Settlement: Sub-60 second bridging requests integrated into global clearing.

As fragmentation expands from cross-chain to cross-chain-cross-asset, these features consolidate liquidity, expand order types, and strengthen Everclear’s position as the foundational solution for global clearing. This drives higher clearing, better solver outcomes, and sustainable DAO revenue.

Specification

Introduction

The first half of 2025 marked a period of rapid growth for Everclear:

  • 25 networks supported (18+ new EVM + Solana, Tron).
  • 100x usage growth: $500M monthly volume, $15M daily average, $2B cumulative.
  • Ecosystem adoption: Integrated by Across, Li.Fi, Relay, Rhino, Tokka, Exponential, independent solvers.
  • Strategic partnership: NEAR Foundation investment + operational loan.

image.jpg

These milestones confirm Everclear’s leadership and provide a strong base for the V4 upgrade.

Background

Everclear’s long-term vision is to be the default public clearance layer for the global financial system.

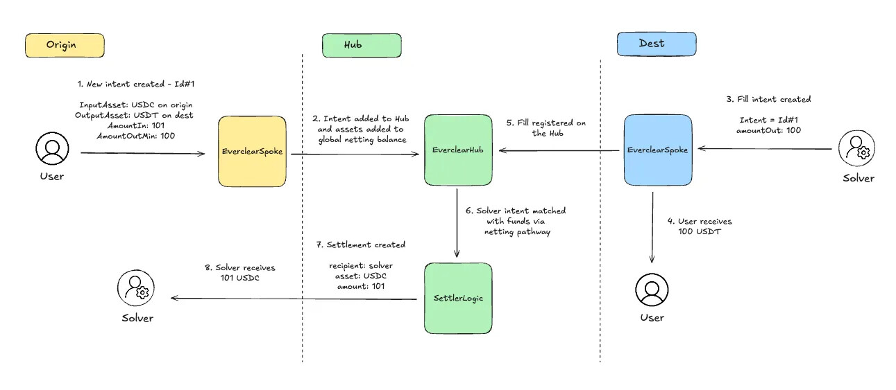
Since 2021, Connext has used intents for fast, inexpensive cross-chain actions. But as the solver ecosystem grew, rebalancing inventory across chains became a bottleneck.

Everclear solved this with a hub-and-spoke clearing layer, allowing solvers to net flows across chains, improving predictability, scalability, and cost. This architecture already enables the most efficient rebalancing today.

image (1).jpg

V4 extends this framework with new services to address solver pain points and expand Everclear’s economic role.

V4 overview

Modular Message Handling The Hub gateway upgrade introduces modular support for multiple messaging providers and approaches. This design allows Everclear to flexibly integrate the most suitable messaging layer for each chain, improving efficiency and reducing costs. It also streamlines the process of adding new networks, enabling faster expansion across both EVM and non-EVM domains.

Cross-chain Asset Settlement (CCAS) A recurring challenge for solvers is managing cross-chain rebalancing across multiple asset representations or multiple assets. Today, this requires fragmented integrations with DEXs, CEXs, and bridges — a process that is costly, operationally heavy, and only viable for solvers with substantial capital reserves. Common pain points include:

Liquidity is drifting to chains where it is least needed, forcing frequent rebalancing. Complex integrations with many liquidity rails (DeFi, native bridges, CEXs, token-specific infra). Managing multiple forms of the same asset — e.g., USD (USDT, USDC, PYUSD, USD.e), ETH (wETH, staked ETH, restaked ETH variants), or BTC (wBTC, native BTC, cbBTC, kBTC). The CCAS upgrade addresses these issues by enabling solvers to rebalance directly on Everclear — bridging and swapping without relying on external venues.

This expands Everclear into a holistic clearing platform, where swap intents flow directly into the global clearing balance. As new order types are introduced, all inbound liquidity will be consolidated into the same netting process, driving greater efficiency, lowering costs, and strengthening Everclear as the foundation for solver operations.

The order of actions in this new CCAS pathway would be:

  1. Origin Solver creates a CCAS order on EverclearSpoke
  2. Message sent to EverclearHub and invoice or deposit created
  • Inbound asset liquidity added to global clearing balance
  • CCAS order waits for a fill
  1. Dest Solver/Filler identifies the order and sends the counterflow
  • Origin Solver receives funds optimistically
  1. Message delivered to EverclearHub and settlement created
  • Dest Solver repaid on any supported domain
  1. Settlement delivered to Dest Solver on selected domain

The modular design of the Settler contract also creates opportunities to expand settlement mechanisms for swaps as the protocol evolves, with the goal of further reducing rebalancing costs for solvers.

image (2).jpg

Fast Path Settlement The new fast path settlement feature has been another common request from solvers who need a faster rebalancing option when cross-chain intent volume spikes. This feature should be an impactful add-on alongside the clearing path, which should allow more solver volume to route via Everclear when they need to prioritise speed over cost; orders will be filled in 60 seconds or less.

Similar to the CCAS feature, fast-path settlement will introduce a new intent type and add inbound liquidity to the global clearing balance. This is expected to increase the overall clearing balance by capturing a larger share of solver volume and reducing rebalancing costs along the clearing path. Technical flow is similar to CCAS.

Pathway to Profitability

Everclear moves from near-zero fee bridging to sustainable revenue:

  • Market: $600M+ daily swap volume, mostly stablecoins & ETH.
  • Opportunity: Capture 1% monthly ($180M) → 3 bps = $50K+/month; 6 bps = $100K+/month. Positioning: Not a cross-asset DEX; focused on same-asset settlement, staying cheaper than incumbents. Advantage: Hub batching + solver fast-settlement → lowest credible cost route.

Key Benefits:

  • Higher margins on flows Everclear already handles.
  • Improved UX (instant settlement, batching, gas abstraction).
  • Tiered offerings: low-fee base path + premium fast path.

Impact Assessment

V4 features unlock adoption with committed partners (names undisclosed). Benefits include:

  • Volume capture: Reduced solver reliance on DEXs/CEXs.
  • Revenue expansion: From ~0.3 bps today → 3–6+ bps.
  • Lower infra costs: Multi-provider messaging.
  • Speed: Median settlement <1 minute.
  • Product tiers: Base path vs. fast path for different solver needs. Together, these improve performance, sustainability, and adoption.

Steps to Implement

Tech Spec & Validation (Complete)

  • Prereqs built, technical spike done, solver validation positive. Private Mainnet (Nov–Dec 2025)
  • Contracts audited/deployed, fast-path enabled on top chains. Public Mainnet (Q1 2026)
  • V4 fully live, swaps enabled on selected pathways, broader rollout across assets/chains.

Overall Cost

Request This proposal requests 60,000,000 CLEAR to replenish the Connext Foundation’s treasury following the NEAR transaction, where 48,000,000 CLEAR were sold via OTC.

To ensure long-term alignment with the DAO, proposal suggests that 50% of the allocation (30M CLEAR) is made available immediately, while the remaining 50% (30M CLEAR) vests linearly over 12 months.

The allocation will be deployed across four categories: • 30M CLEAR — ecosystem & strategic initiatives (partnership incentives, BD programs, integration grants, or potential strategic OTC opportunities) • 20M CLEAR — infrastructure, audits, external services, and contributor recognition • 15M CLEAR — operational runway and long-term motivation for new contributors (token grants, incentives) • 5M CLEAR — contingency buffer for unforeseen needs

Transparency & Reporting To ensure accountability, the Foundation will publish a bi-annual transparency report detailing allocation and use of grant.

A portion of the vested tokens may also be delegated to governance candidates while not in active use. This ensures broader participation in DAO decision-making and reinforces alignment between the Foundation, tokenholders, and elected delegates.

Rationale Since the Mainnet Beta launch in September 2024, Everclear has grown rapidly in adoption and scale. The next phase — V4 — introduces fast-path settlement and cross-chain asset settlement, both of which are critical for strengthening protocol performance and enabling sustainable revenue.

By replenishing the treasury with a buffer, the DAO ensures that the Foundation has sufficient runway for at least 12 months, covering operational execution and ecosystem initiatives.

A stronger treasury base allows the Foundation to focus on delivering V4 and scaling transaction volume, which in turn accelerates revenue generation and moves the protocol toward break-even. Over time, this strengthens the Foundation’s ability to fund programs that return value to tokenholders (e.g., buybacks programs).

Summary

V4 is a pivotal milestone:

  • Combines hub-and-spoke clearing, solver framework, and fast-path settlement for sub-minute transfers.
  • Introduces cross-chain asset settlement, expanding beyond low-fee bridging into sustainable revenue.
  • Treasury request ensures execution, partnerships, and adoption.

This ensures the DAO equips the Foundation to successfully deliver V4, expand adoption, and reinforce Everclear’s role as the default public clearance layer for the global financial system.

Off-Chain Vote

For
21.14M NEXT100%
Against
0 NEXT0%
Abstain
0 NEXT0%
Quorum:141%
Download mobile app to vote

Discussion

EverclearExecutable CGP 33 — V4 Protocol Upgrade Reward Proposal

Timeline

Oct 06, 2025Proposal created
Oct 08, 2025Proposal vote started
Oct 15, 2025Proposal vote ended
Oct 15, 2025Proposal updated